| 일 | 월 | 화 | 수 | 목 | 금 | 토 |
|---|---|---|---|---|---|---|
| 1 | 2 | 3 | 4 | 5 | 6 | |
| 7 | 8 | 9 | 10 | 11 | 12 | 13 |
| 14 | 15 | 16 | 17 | 18 | 19 | 20 |
| 21 | 22 | 23 | 24 | 25 | 26 | 27 |
| 28 | 29 | 30 | 31 |
- 티베로
- Oracle
- String Function and Operators
- Data and Time Functions
- MySQL
- SVN
- Date and Time Function
- Date and Time Functions
- 오라클
- String Functions and Date Operators
- HTTP
- 전자정부표준프레임워크
- 전자정부 표준프레임워크
- Tibero
- String Functions and Operators
- Sring Functions and Operators
- 윈도우
- 방화벽
- Today
- Total
웹이야기
이클립스에서 java 버전 변경 본문
전자정부 표준프레임워크를 이용중인데.
java 버전을 변경해야 하는 경우
java 버전을 업그레이드 하는 경우가 있을 수 있고,
OpenJDK 로 java 버전을 변경하는 경우도 있을 수 있을 것 같다.
OpenJDK 1.8을 Jdk1.8 로 변경해보기로 한다.
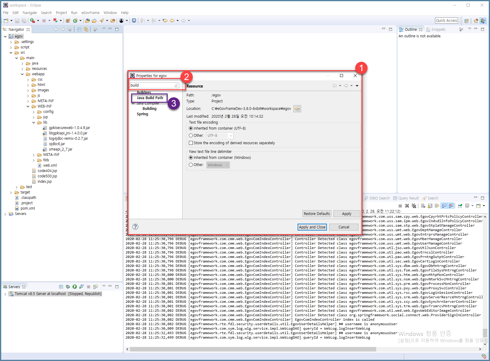
1. 프로젝트의 속성을 열어 Java Build Path 항목을 찾는다.
- 적당한 위치 혹은 프로젝트를 선택하고 마우스 오른쪽 클릭
- input box 에 build 라고 쳐본다. 그럼 바로 밑에 Java Build Path 가 나온다.

2. Libraries 탭을 클릭하여 현재 설치되어 있는 JRE 라이브러리를 확인한다.
- 여기서는 OpenJDK 를 이용하여 설치를 된 것이라 Java-1.8.0-openjdk-1.8.0.242-1 이라고 나와 있다.

3. 라이브러리 제거
- 일단 이 라이브러리를 제거한다.

4. 이제부터 새로운 버전의 JAVA 라이브러리를 추가한다.
- Add Library... 클릭

- JRE System Library 클릭, Next

- Installed JREs... 클릭
- 만일 이전에 설치된 것이 있으면 Alternate JRE 를 클릭하여 선택하여도 된다.

- Installed JREs
- 이미 설치되어 있는 것이 하나 보인다. 이것을 사용하지 않고 새로운 것을 추가할 것이므로 Add.. 클릭

- Standard VM 을 선택하고 Next

- JRE 디렉토리를 선택해준다.
- Directory... 클릭

- 설치된 것(압축만 풀었거나 혹은 install 을 했거나 상관없이)의 jre 폴더를 선택하여 준다.
- 여기서는 C:\Users\biju\Desktop\egovDev\bin\ 아래에 jdk1.8.0을 다운받아서 압축을 풀어놓은 상태다.
- install 을 했으면 대략 C:\Program Files 이 아래를 찾아본다.

- 그럼 아래와 같이 화면이 바뀌었다. 아래와 같은 모양이 아니라면 jre 폴더를 다시 선택해준다.

- Finish 클릭

- Installed JREs 화면에 좀 전에 저장한 것이 나온다.
- 좀 전에 저장한 버전을 선택하고 Apply and Close 클릭한다.

- JRE System Library 화면에서 Workspace default JRE 가 변경된 것을 볼 수 있다.
- Finish 클릭
- 이미 여러개가 설치되어 있는 상태라면 Alternate JRE를 선택해서 진행하였어야 한다.

- Library 탭애 JRE System Library 가 변경되어 있음을 알 수 있다.
- Apply and Close 클릭

5. 추가완료
- 새로 빌드하기 때문에 때로는 validating 이 진행되기 때문에 창을 다고 나서 시간이 좀 걸릴 수도 있다.
Done.
'전자정부표준프레임워크' 카테고리의 다른 글
| 전자정부 표준프레임워크 3.9 다운로드 (0) | 2020.03.10 |
|---|---|
| 전자정부 표준프레임워크 3.8 all-in-one 처음 셋팅해보기 -2(With MySQL) (0) | 2020.02.29 |
| 전자정부표준프레임워크 with OpenJDK (0) | 2020.02.27 |
| 톰캣 시작(구동)시간 연장 (0) | 2020.02.26 |
| 전자정부 표준프레임워크 3.8 all-in-one 처음 셋팅해보기 -2(With Oracle) (0) | 2020.02.25 |