Notice
Recent Posts
Recent Comments
Link
| 일 | 월 | 화 | 수 | 목 | 금 | 토 |
|---|---|---|---|---|---|---|
| 1 | 2 | 3 | ||||
| 4 | 5 | 6 | 7 | 8 | 9 | 10 |
| 11 | 12 | 13 | 14 | 15 | 16 | 17 |
| 18 | 19 | 20 | 21 | 22 | 23 | 24 |
| 25 | 26 | 27 | 28 | 29 | 30 | 31 |
Tags
- Oracle
- 윈도우
- String Function and Operators
- HTTP
- SVN
- 방화벽
- Tibero
- 전자정부표준프레임워크
- 티베로
- String Functions and Operators
- 전자정부 표준프레임워크
- String Functions and Date Operators
- Date and Time Functions
- Sring Functions and Operators
- 오라클
- Data and Time Functions
- Date and Time Function
- MySQL
Archives
- Today
- Total
웹이야기
톰캣 시작(구동)시간 연장 본문
전자정부표준 프레임워크에 설치한 톰캣관련 오류가 발생할 수 있다.
Server Tomcat v8.5 Server at localhost was unable to start within 45 seconds. If the server requires more time, try increasing the timeout in the server editor.
45 초 이내에 시작을 못했다는 얘기인데. 이 시작(구동)시간을 연장해준다.

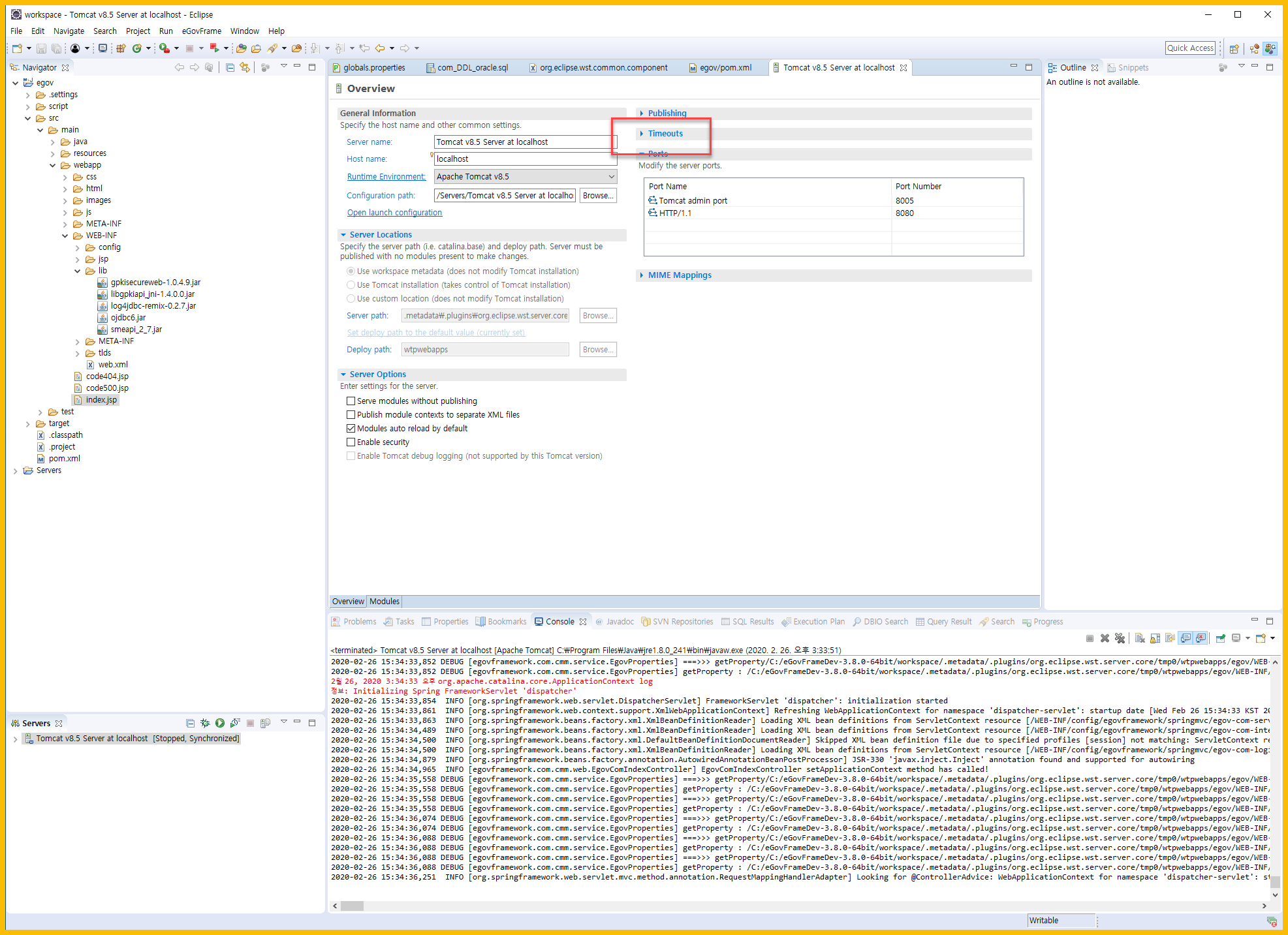
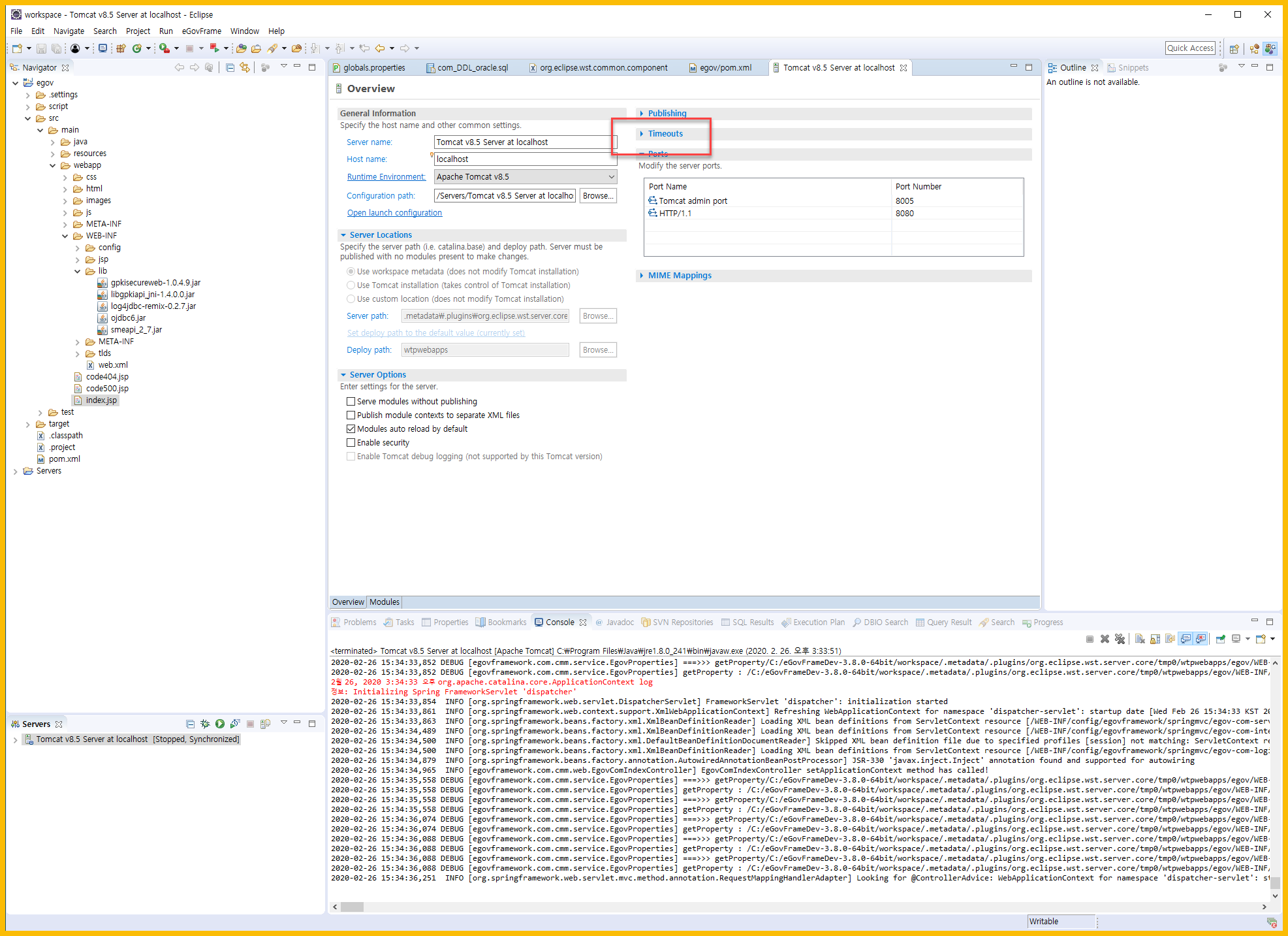
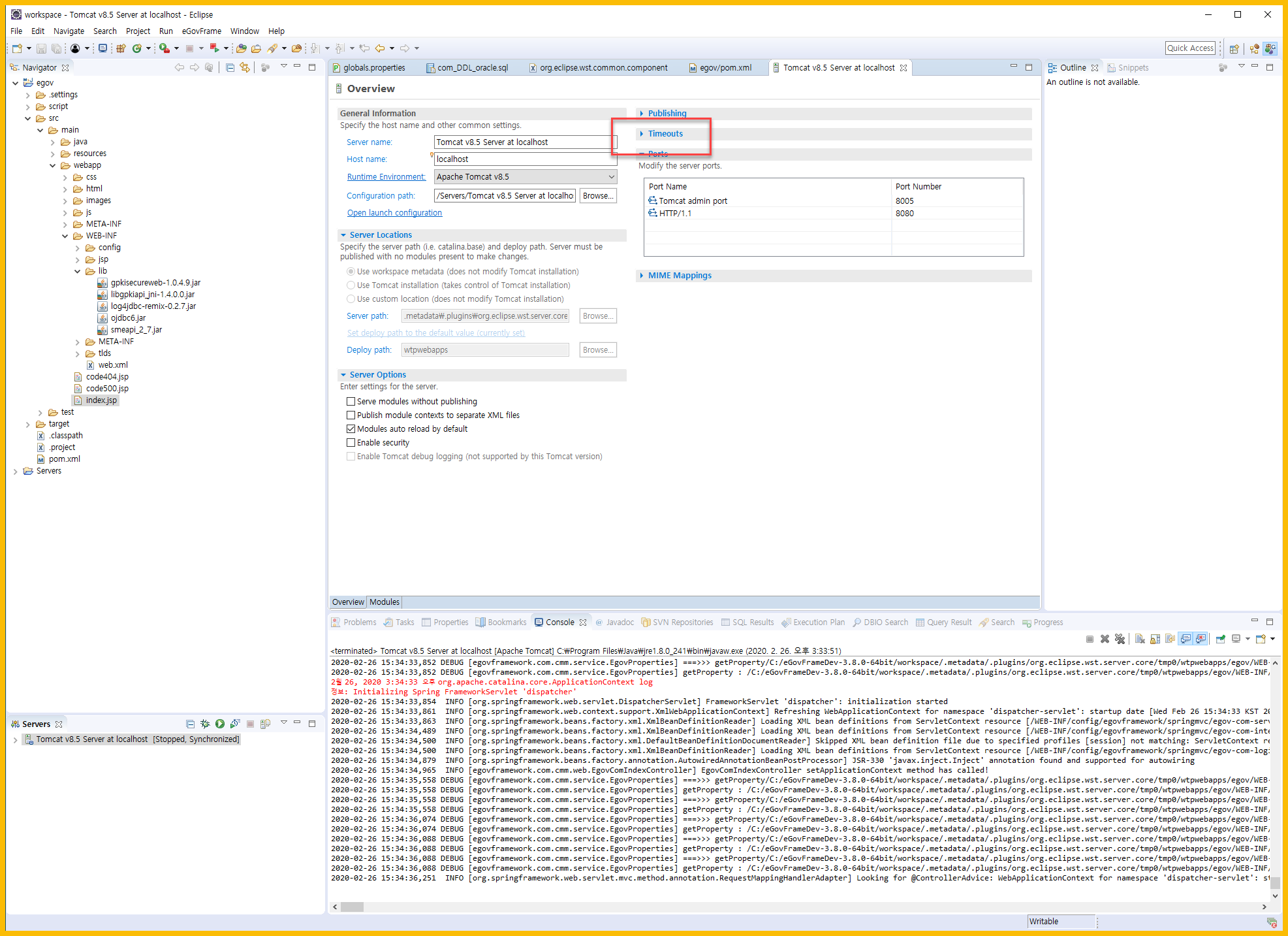
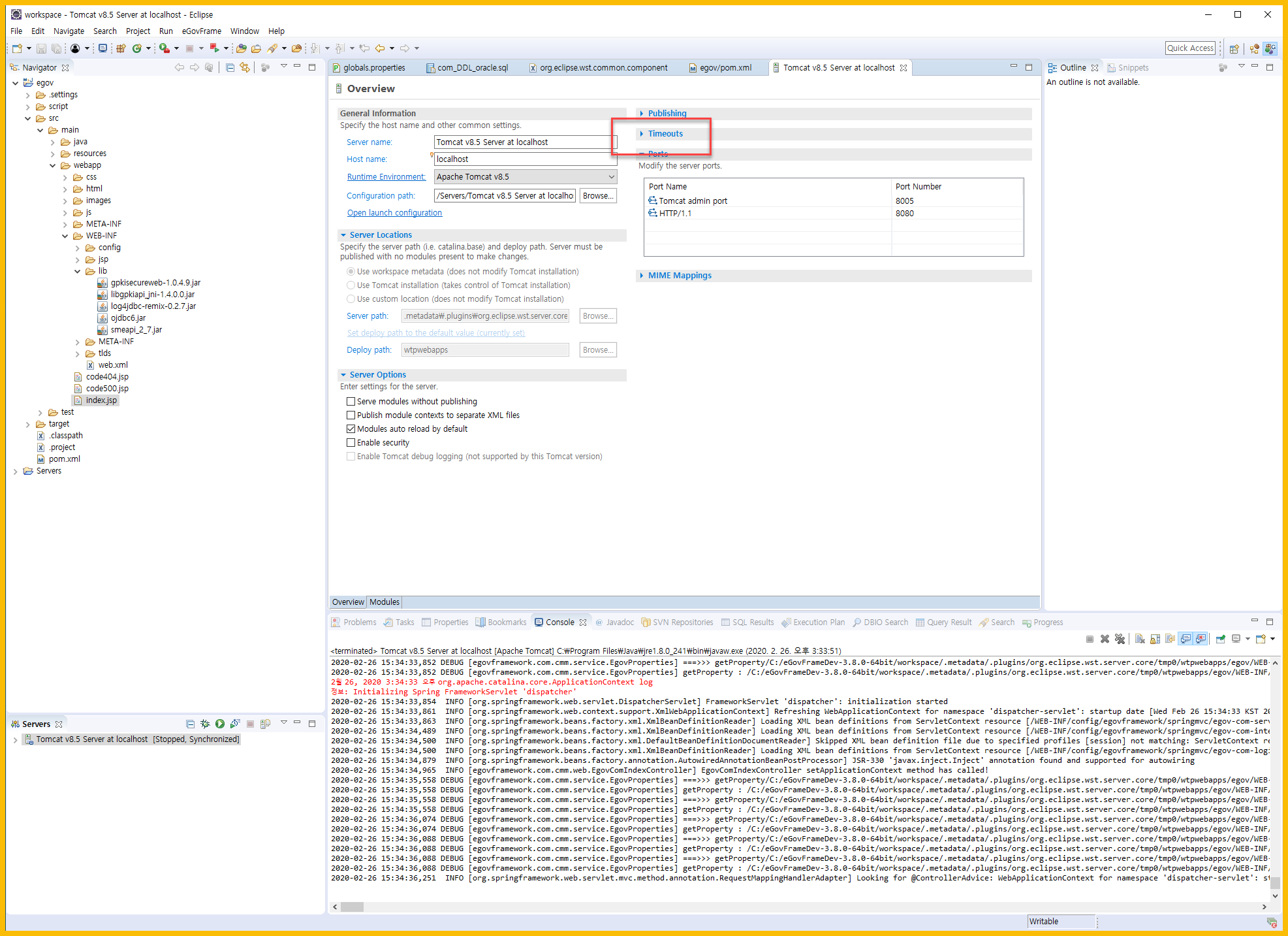
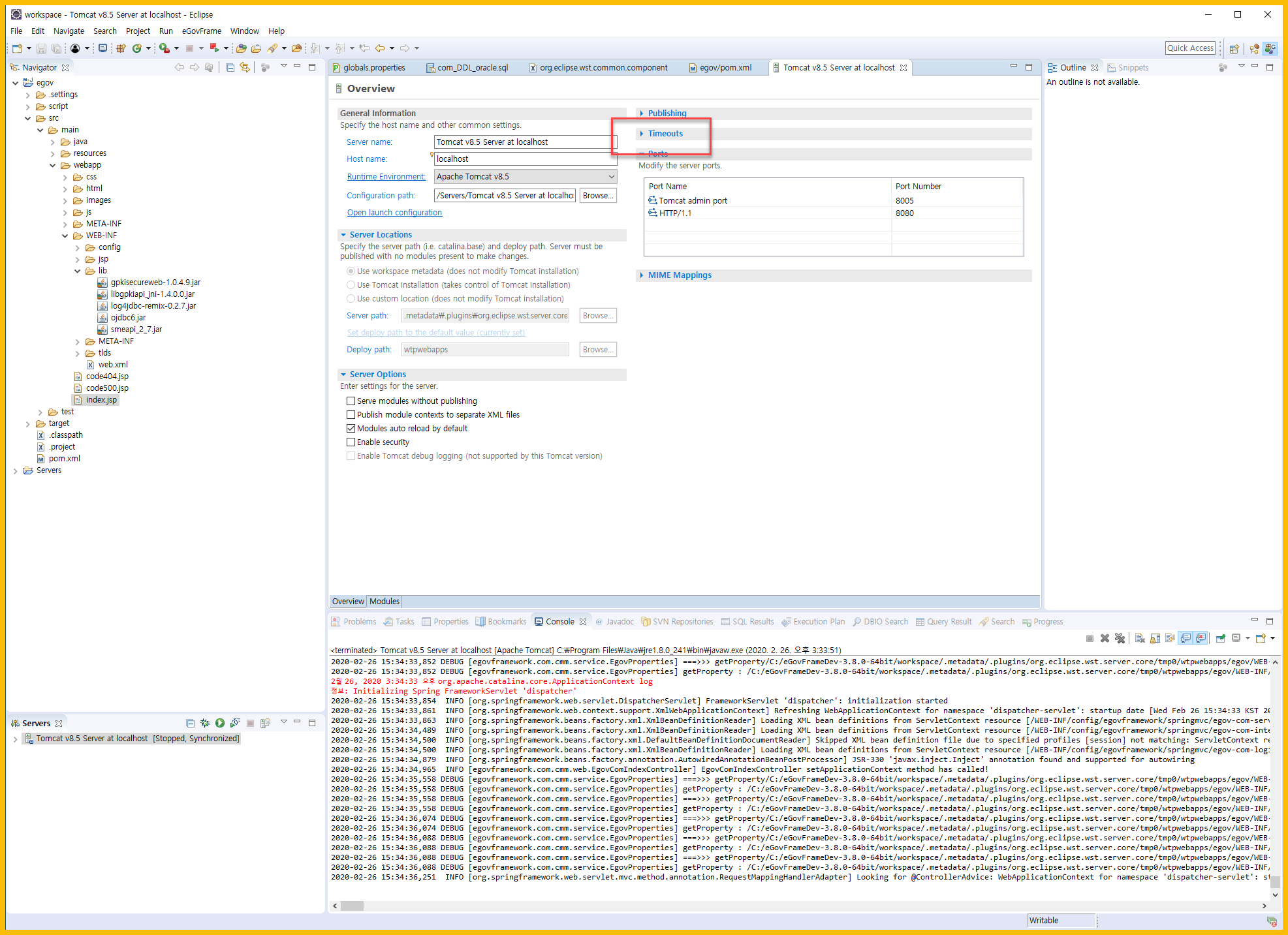
1. Server 탭에서 서버를 더블클릭한다.

2. 서버 정보들이 나오는데 그 중 Timeouts 를 클릭한다.

3. start 는 45, stop 은 15로 되어 있다.

4. start, stop 모두 100으로 변경한다. 100초를 의미한다.

5. 톰캣을 다시 시작해본다.
Done.
'전자정부표준프레임워크' 카테고리의 다른 글
| 이클립스에서 java 버전 변경 (0) | 2020.02.28 |
|---|---|
| 전자정부표준프레임워크 with OpenJDK (0) | 2020.02.27 |
| 전자정부 표준프레임워크 3.8 all-in-one 처음 셋팅해보기 -2(With Oracle) (0) | 2020.02.25 |
| 톰캣 다운로드 (0) | 2020.02.24 |
| jdk 1.8 다운로드 및 설치 (3) | 2020.02.24 |
Comments